一篇文章读懂内核线程
原文出处:一篇文章读懂内核线程
目录:
1. 开场白
2. kthreadd 的诞生
3. kthreadd 内核线程处理流程
4. kthread 处理流程
5. kthread_run() 函数
6. kthread_stop() 函数
7. 内核线程执行处理函数细节
8. 内核线程上下文切换细节
9. 创建内核线程用例
10.实践环节
1.开场白
- 环境:
- 处理器架构:arm64
- 内核源码:linux-5.11
- ubuntu版本:20.04.1
- 代码阅读工具:vim+ctags+cscope
在linux系统中, 我们接触最多的莫过于用户空间的任务,像用户线程或用户进程,因为他们太活跃了,也太耀眼了以至于我们感受不到内核线程的存在,但是内核线程却 在背后默默地付出着,如内存回收,脏页回写,处理大量的软中断等,如果没有内核线程那么linux世界是那么的可怕!本文力求与完整介绍完内核线程的整个生命周期,如内核线程的创建、调度等等,当然本文还是主要从内存管理和进程调度两个维度来解析,且不会涉及到具体的内核线程如kswapd的实现,最后我们会以一个简单的 内核模块来说明如何在驱动代码中来创建使用内核线程。
在进入我们真正的主题之前,我们需要知道一下事实:
- 内核线程永远运行于内核态绝不会跑到用户态去执行。
- 由于内核线程运行于内核态,所有它的权限很高,请注意这里说的是权限很高并不意味着它的优先级高,所有他可以直接做到操作页表,维护cache, 读写系统寄存器等操作。
- 内核线性是没有地址空间的概念,准确的来说是没有用户地址空间的概念,使用的是所有进程共享的内核地址空间,但是调度的时候会借用前一个进程的地址空间。
- 内核线程并没有什么特别神秘的地方,他和普通的用户任务一样参与系统调度,也可以被迁移到任何cpu上运行。
- 每个cpu都有自己的idle进程,实质上也是内核线程,但是他们比较特殊,一来是被静态创建,二来他们的优先级最低,cpu上没有其他进程运行的时候idle进程才运行。
- 除了初始化阶段0号内核线程和kthreadd本身,其他所有的内核线程都是被kthreadd内核线程来间接创建。
2.kthreadd的诞生
盘古开天辟地,我们知道linux所有任务的祖先是0号进程,然后0号进程创建了天字第一号的1号init进程,init进程是所有用户任务的祖先,而内核线程同样也有自己的祖先那就是kthreadd内核线程他的pid是2,我们通过top命令可以观察到:红色方框都是父进程为2号进程的内核线程,绿色方框为kthreadd,他的父进程为0号进程。

下面我们来看内核线程的祖先线程kthreadd如何创建的:
start_kernel //init/main.c
->arch_call_rest_init
->rest_init
->pid = kernel_thread(kthreadd, NULL, CLONE_FS | CLONE_FILES)
可以看的在rest_init中调用kernel_thread来创建kthreadd内核线程,实际上初始化阶段有两个内核线程比较特殊一个是0号的idle(唯一一个没有通过fork创建的任务),一个是被idle创建的kthreadd内核线程(内核初始化阶段可以看成idle进程在做初始化)。
我们再来看看kernel_thread是如何实现的:
/*
* Create a kernel thread.
*/
pid_t kernel_thread(int (*fn)(void *), void *arg, unsigned long flags)
{
struct kernel_clone_args args = {
.flags = ((lower_32_bits(flags) | CLONE_VM |
¦ CLONE_UNTRACED) & ~CSIGNAL),
.exit_signal = (lower_32_bits(flags) & CSIGNAL),
.stack = (unsigned long)fn,
.stack_size = (unsigned long)arg,
};
return kernel_clone(&args);
}
这里需要注意两点:1.fork时传递了CLONE_VM标志 2.如何标识要创建出来的是内核线程不是普通的用户任务
我们先来看看CLONE_VM标志对fork的影响:
kernel_clone
->copy_process
->copy_mm
->dup_mm
->....
1394 tsk->mm = NULL;
1395 tsk->active_mm = NULL;
1396
1397 /*
1398 ¦* Are we cloning a kernel thread?
1399 ¦*
1400 ¦* We need to steal a active VM for that..
1401 ¦*/
1402 oldmm = current->mm;
1403 if (!oldmm)
1404 return 0;
1405
1406 /* initialize the new vmacache entries */
1407 vmacache_flush(tsk);
1408
1409 if (clone_flags & CLONE_VM) {
1410 mmget(oldmm);
1411 mm = oldmm;
1412 goto good_mm;
1413 }
1414
1415 retval = -ENOMEM;
1416 mm = dup_mm(tsk, current->mm);
1417 if (!mm)
1418 goto fail_nomem;
1419
1420 good_mm:
1421 tsk->mm = mm;
1422 tsk->active_mm = mm;
1423 return 0;
可以看的当我们传递了CLONE_VM标志之后,本来应该走到1409 行进程处理的,但是我们需要知道的是1403行可能判断为空,因为这里父进程为idle为内核线程,凭直觉我们知道代码应该从 1404返回了,但是不能光凭直觉要拿出证据,那就需要看看idle进程长啥样了:
64 struct task_struct init_task //init/init_task.c
69 = {
...
85 .mm = NULL,
86 .active_mm = &init_mm,
上面是静态创建的idle进程,可以看的他的进程控制块的 .mm 为空, .active_mm为&init_mm,所有啊,我们的kthreadd内核线程的tsk->mm = tsk->active_mm =NULL;所以我们上面的猜想是对的代码直接从 1404 返回了,这里也是他应该拥有的属性,因为我们知道内核线程没有用户地址空间(使用tsk->mm来描述),所以所有的内核线程的tsk->mm都为空,这也是判断任务是否为内核线程的一个条件,但是tsk->active_mm就不一定了,内核线程在每次进程切换的时候都会借用前一个进程的tsk->active_mm赋值到自己tsk->active_mm上,后面会讲到。这里需要注意的是,有一个内核线程很特殊,特殊到他的tsk->active_mm不是在进程切换的时候被赋值而是静态初始化号,他就是上面的idle线程.active_mm = &init_mm。
我们来看下init_mm是什么内容,有什么猫腻:
mm/init-mm.c
struct mm_struct init_mm = {
.mm_rb = RB_ROOT,
.pgd = swapper_pg_dir,
...
可以看到他的特殊之处在于它的tsk->active_mm->pgd为swapper_pg_dir,我们知道这是主内核页表,我们知道系统初始化的时候,会出现3个特殊的任务0,1,2号,这几个任务刚开始都是内核线程,他们之间进行切换的时候使用的都是swapper_pg_dir这个页表,也很合理,因为都访问内核空间,一旦有用户进程介入参与调度了就不一样了,就可以借用用户的tsk->active_mm->pgd(这个时候不再是swapper_pg_dir,但是没有关系,通过ttbr1_el1同样可以访问到swapper_pg_dir页表来访问内核空间)。
再来看看如何标识要创建的是内核线程的?
kernel_clone
->copy_process
->copy_thread //arch/arm64/kernel/process.c
-> ...
if (likely(!(p->flags & PF_KTHREAD))) { //创建用户任务的情况
...
} else { //创建内核线程的情况
memset(childregs, 0, sizeof(struct pt_regs));
childregs->pstate = PSR_MODE_EL1h | PSR_IL_BIT;
p->thread.cpu_context.x19 = stack_start;
p->thread.cpu_context.x20 = stk_sz;
}
以上路径是为创建任务准备调度上下文和异常返回现场,调度上下文由p->thread.cpu_context来描述,异常返回现场由保存在内核栈的structpt_regs来描述,在这里判断p->flags & PF_KTHREAD))是否成立,也就是如果p->flags设置了PF_KTHREAD标志则是创建内核线程,但是我们找了一圈貌似没有找到在哪个位置设置这个标志的,那究竟在哪设置的呢?我们还是首先回到它的父进程也就是idle进程:
struct task_struct init_task
= {
...
.flags = PF_KTHREAD,
...
}
凭直觉,应该是父进程设置了然后赋值给了子进程,那我们就要看看合适赋值的:
copy_process
->dup_task_struct
->arch_dup_task_struct
->*dst = *src;
我们看的会把父进程的的task的内容赋值给子进程,然后后面在进程一些个性化设置,.flags = PF_KTHREAD也被设置给了子进程。
ok, 分析到这里idle就创建好了kthreadd内核线程,通过wake_up_new_task唤醒kthreadd运行:当它唤醒被调度后,就会恢复调度上下文,就是上面说的p->thread.cpu_context,具体如何执行到内核线程指定的执行函数后面我们会讲解!
但是我们需要知道的是,kthreadd被调度执行后执行kthreadd这个函数!!!这个函数实现在:kernel/kthread.c中。
3. kthreadd内核线程处理流程
上面我们介绍了kthreadd内核线程的创建过程,接下来看一下kthreadd做了哪些事情:
代码路径为:kernel/kthread.c
kthreadd函数中设置了线程名字和亲和性属性之后 进入下面给出的循环处理流程:

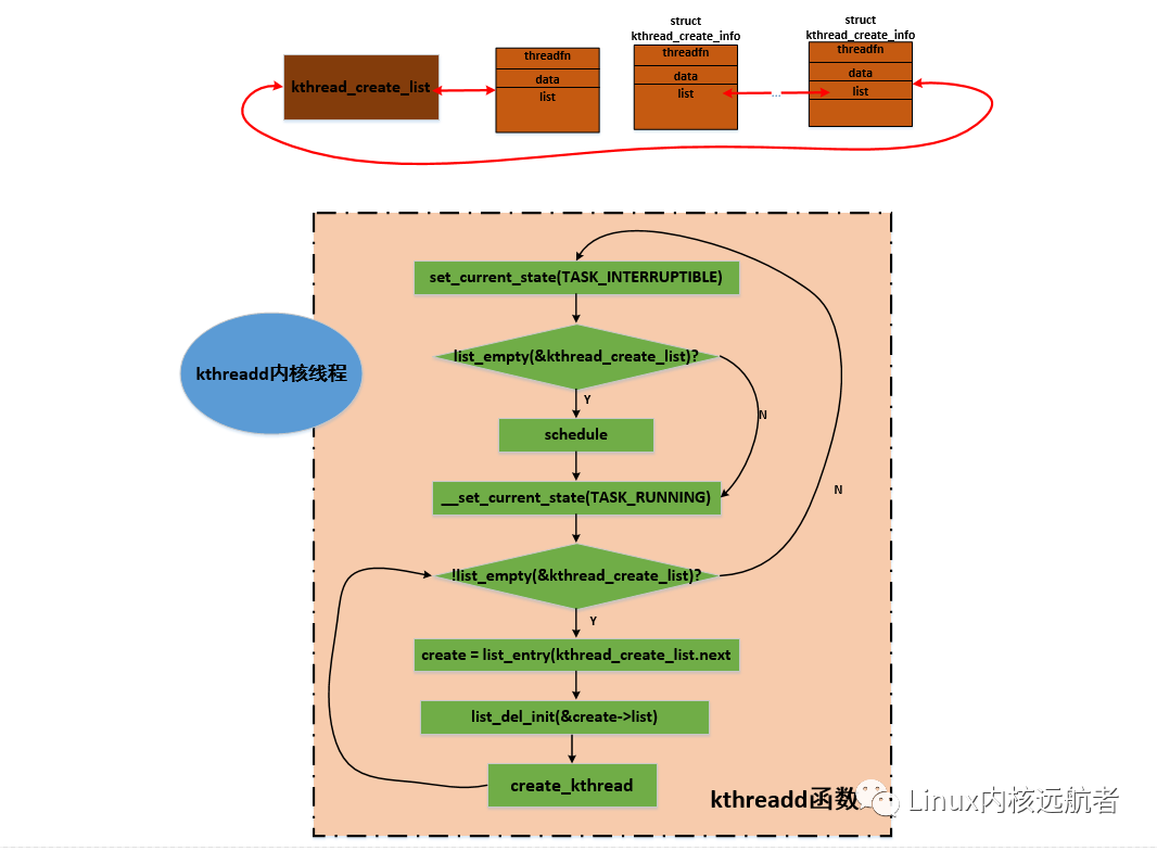
它首先将自己的状态设置为TASK_INTERRUPTIBLE,然后判断kthread_create_list链表是否为空,这个链表存放其他内核路径的创建内核线程的请求结构struct kthread_create_info:
kernel/kthread.c
struct kthread_create_info
{
/* Information passed to kthread() from kthreadd. */
int (*threadfn)(void *data); //请求创建的内核线程处理函数
void *data; //传递给请求创建的内核线程的参数
int node;
/* Result passed back to kthread_create() from kthreadd. */
struct task_struct *result; //请求创建的内核线程的tsk结构
struct completion *done;
struct list_head list; //用于加 入kthread_create_list链表
};
有创建内核线程时,会封装kthread_create_info结构然后加入到kthread_create_list链表中。
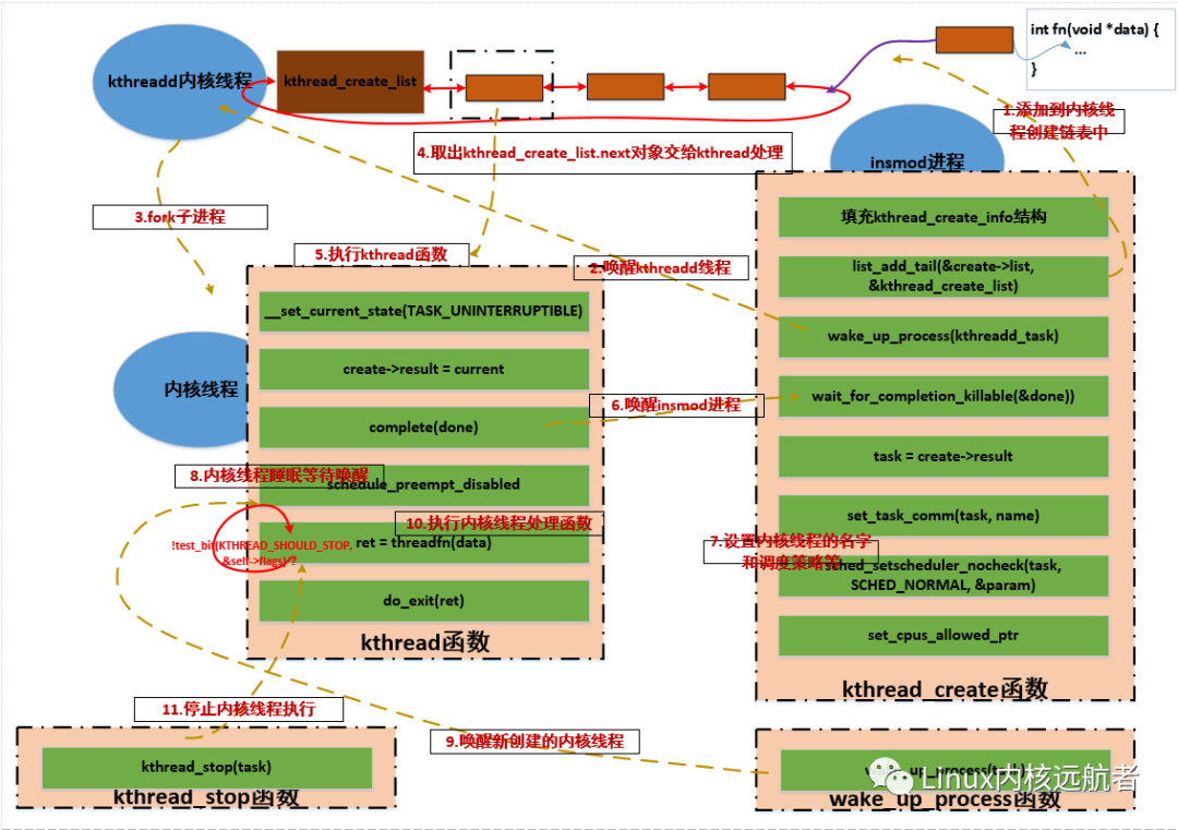
如果kthread_create_list链表为空,说明没有创建内核线程的请求,则直接调用schedule进行睡眠。当某个内核路径有kthread_create_info结构加入到kthread_create_list链表中并唤醒kthreadd后,kthreadd从__set_current_state(TASK_RUNNING)开始执行,设置状态为运行状态,然后进入一个循环,不断的从kthread_create_list.next取出kthread_create_info结构,并从链表中删除,调用create_kthread创建一个内核线程来执行剩余的工作。
create_kthread很简单,就是创建内核线程,然后执行kthread函数,将取到的kthread_create_info结构传递给这个函数:
kernel/kthread.c
create_kthread
-> pid = kernel_thread(kthread, create, CLONE_FS | CLONE_FILES | SIGCHLD)
4.kthread处理流程
当kthreadd内核线程创建内核线程之后就完成了它的使命,开始处理kthread_create_list链表上的下一个内核线程创建请求,主要工作交给了kthread函数来处理。实际上,kthreadd创建的内核线程就是请求创建的内核线程的外壳,只不过创建完成之后并没有马上执行线程的执行函数,这和用户空间执行程序很相似:一般在shell中执行程序,首先shell进程通过fork创建一个子进程,然后子进程中调用exec来加载新的程序。而创建内核线程也必须首先要创建一个子进程,这是kthreadd通过kernel_thread来完成的,然后在kthread执行函数中在合适的时机来执行所请求的内核线程执行函数。这说起来有点绕,因为这里涉及到了三个任务:kthreadd内核线程,kthreadd内核线程通过kernel_thread创建的内核线程,往kthread_create_list链表加入创建请求的那个任务
注:执行kthread函数处于新创建的内核线程上下文!
下面我们来看下kthreadd内核线程创建的内核线程的执行函数kthread:这里传递给kthread的参数就是从kthread_create_list链表摘取的创建结构kthread_create_info,函数中又出现了一个新的结构struct kthread:
kernel/kthread.c
struct kthread {
unsigned long flags;
unsigned int cpu;
int (*threadfn)(void *); //线程执行函数
void *data; //线程执行函数传递的参数
mm_segment_t oldfs;
struct completion parked;
struct completion exited;
#ifdef CONFIG_BLK_CGROUP
struct cgroup_subsys_state *blkcg_css;
#endif
};
其中比较重要的是threadfn和data。kthread函数并不长,我们把代码都罗列如下:
244 static int kthread(void *_create)
245 {
246 /* Copy data: it's on kthread's stack */
247 struct kthread_create_info *create = _create; //获取传递过来的线程创建信息
248 int (*threadfn)(void *data) = create->threadfn; //取出 线程执行函数
249 void *data = create->data; //取出 传递给 线程执行函数的参数
250 struct completion *done;
251 struct kthread *self;
252 int ret;
253
254 self = kzalloc(sizeof(*self), GFP_KERNEL); //分配 kthread 结构
255 set_kthread_struct(self); //current->set_child_tid = (__force void __user *)kthread
256
257 /* If user was SIGKILLed, I release the structure. */
258 done = xchg(&create->done, NULL); //获得 done完成量
259 if (!done) {
260 kfree(create);
261 do_exit(-EINTR);
262 }
263
264 if (!self) {
265 create->result = ERR_PTR(-ENOMEM);
266 complete(done);
267 do_exit(-ENOMEM);
268 }
269
270 self->threadfn = threadfn; // 赋值 self->threadfn 为 线程执行函数
271 self->data = data; // 赋值 self->data 线程执行函数的参数
272 init_completion(&self->exited);
273 init_completion(&self->parked);
274 current->vfork_done = &self->exited;
276 /* OK, tell user we're spawned, wait for stop or wakeup */
277 __set_current_state(TASK_UNINTERRUPTIBLE); //设置内核线程状态为 TASK_UNINTERRUPTIBLE 但是此时还没又睡眠
278 create->result = current; //用于返回 当前任务的tsk
279 /*
280 ¦* Thread is going to call schedule(), do not preempt it,
281 ¦* or the creator may spend more time in wait_task_inactive().
282 ¦*/
283 preempt_disable();
284 complete(done); //唤醒等待done完成量的任务
285 schedule_preempt_disabled(); //睡眠
286 preempt_enable(); //唤醒的时候从此开始执行
287
288 ret = -EINTR;
289 if (!test_bit(KTHREAD_SHOULD_STOP, &self->flags)) { //判断 self->flags是否为 KTHREAD_SHOULD_STOP(kthread_stop会设置)
290 cgroup_kthread_ready();
291 __kthread_parkme(self);
292 ret = threadfn(data); //执行 真正的线程执行函数
293 }
294 do_exit(ret); //当前任务退出
295 }
可以看到,kthread函数用到了一些完成量和睡眠函数,如果单独看这个函数肯定会一头雾水,要理解这个函数需要回答一下几个问题:
1.284行的complete(done) 是唤醒哪个任务的?
2.当前内核线程在285 行睡眠后 谁来唤醒我?
5.kthread_run函数
这里我们以kthread_run为例来解答这两个问题:
kthread_run这个内核api用来创建内核线程并唤醒执行传递的执行函数。调用路径如下:
include/linux/kthread.h
#define kthread_run(threadfn, data, namefmt, ...) \
({ \
struct task_struct *__k \
= kthread_create(threadfn, data, namefmt, ### __VA_ARGS__); \ //创建内核线程
if (!IS_ERR(__k)) \
wake_up_process(__k); \ //唤醒创建的内核线程
__k; \
})
kthread_run这个宏传递三个参数:执行函数,执行函数传递的参数,格式化线程名字
我们先来看下kthread_create函数:
5.1 kthread_create函数
kthread_create
->kthread_create_on_node
->__kthread_create_on_node
__kthread_create_on_node函数并不长我们全部罗列:
330 struct task_struct *__kthread_create_on_node(int (*threadfn)(void *data),
331 ¦ void *data, int node,
332 ¦ const char namefmt[],
333 ¦ va_list args)
334 {
335 DECLARE_COMPLETION_ONSTACK(done);
336 struct task_struct *task;
337 struct kthread_create_info *create = kmalloc(sizeof(*create),
338 ¦ GFP_KERNEL); //分配 kthread_create_info结构
339
340 if (!create)
341 return ERR_PTR(-ENOMEM);
342 create->threadfn = threadfn; //填充kthread_create_info结构 如执行函数等
343 create->data = data;
344 create->node = node;
345 create->done = &done;
346
347 spin_lock(&kthread_create_lock);
348 list_add_tail(&create->list, &kthread_create_list); //kthread_create_info结构添加到 kthread_create_list 链表
349 spin_unlock(&kthread_create_lock);
350
351 wake_up_process(kthreadd_task); //唤醒 kthreadd来处理创建内核线程请求
352 /*
353 ¦* Wait for completion in killable state, for I might be chosen by
354 ¦* the OOM killer while kthreadd is trying to allocate memory for
355 ¦* new kernel thread.
356 ¦*/
357 if (unlikely(wait_for_completion_killable(&done))) { //等待请求的内核线程创建完成
358 /*
359 ¦* If I was SIGKILLed before kthreadd (or new kernel thread)
360 ¦* calls complete(), leave the cleanup of this structure to
361 ¦* that thread.
362 ¦*/
363 if (xchg(&create->done, NULL))
364 return ERR_PTR(-EINTR);
365 /*
366 ¦* kthreadd (or new kernel thread) will call complete()
367 ¦* shortly.
368 ¦*/
369 wait_for_completion(&done);
370 }
371 task = create->result; //获得 创建完成的 内核线程的tsk
372 if (!IS_ERR(task)) { // 内核线程创建成功后 进行后续的处理
373 static const struct sched_param param = { .sched_priority = 0 };
374 char name[TASK_COMM_LEN];
375
376 /*
377 ¦* task is already visible to other tasks, so updating
378 ¦* COMM must be protected.
379 ¦*/
380 vsnprintf(name, sizeof(name), namefmt, args);
381 set_task_comm(task, name); //设置 内核线程的名字
382 /*
383 ¦* root may have changed our (kthreadd's) priority or CPU mask.
384 ¦* The kernel thread should not inherit these properties.
385 ¦*/
386 sched_setscheduler_nocheck(task, SCHED_NORMAL, ¶m); //设置 调度策略和优先级
387 set_cpus_allowed_ptr(task,
388 ¦ housekeeping_cpumask(HK_FLAG_KTHREAD)); //设置cpu亲和性
389 }
390 kfree(create);
391 return task;
392 }
关于__kthread_create_on_node函数需要明白以下几点:
__kthread_create_on_node函数处于一个进程上下文如insmod进程__kthread_create_on_node函数需要与两个任务交互,一个是kthreadd,一个是kthreadd的创建的内核线程(执行函数为kthread)
函数中已经做了详细的注释,这里在说明一下:首先函数将需要在内核线程中执行的函数等信息封装在kthread_create_info结构中,然后加入到kthre add的kthread_create_list链表,接着去唤醒kthreadd去处理创建内核线程请求,上面kthreadd函数我们分析过kthreadd函数会创建一个内核线程来执行kthread函数,并将kthread_create_info结构传递过去,在kthread函数中会通过complete(done)来唤醒357的完成等待(这就回答了第一个问题),然后__kthread_create_on_node接着进行初始化,但是需要明白的是新创建的内核线程现在处于睡眠状态,等待被唤醒。
5.2 wake_up_process唤醒
上面通过kthread_create创建完成内核线程之后,内核线程处于TASK_UNINTERRUPTIBLE状态,等待被唤醒,这个时候kthread_run调用wake_up_process唤醒新创建的内核线程,内核线程愉快的执行,走到了kthread函数的threadfn(data)处,执行真正的线程处理,至此,新创建的内核线程开始完成实质性的工作。
6. kthread_stop函数
一般通过kthread_create创建的内核线程可以通过kthread_stop来停止:
609 int kthread_stop(struct task_struct *k)
610 {
611 struct kthread *kthread;
612 int ret;
613
614 trace_sched_kthread_stop(k);
615
616 get_task_struct(k);
617 kthread = to_kthread(k); //tsk中获得kthread 结构
618 set_bit(KTHREAD_SHOULD_STOP, &kthread->flags); //设置KTHREAD_SHOULD_STOP标志
619 kthread_unpark(k);
620 wake_up_process(k); //唤醒
621 wait_for_completion(&kthread->exited); //等待退出完成
622 ret = k->exit_code; //获得退出码
623 put_task_struct(k);
624
625 trace_sched_kthread_stop_ret(ret);
626 return ret;
627 }
一般内核线程会循环执行一些事务,每次循环开始会调用kthread_should_stop来判断线程是否应该停止:
bool kthread_should_stop(void)
{
return test_bit(KTHREAD_SHOULD_STOP, &to_kthread(current)->flags); //判断KTHREAD_SHOULD_STOP标志是否置位
}
在某个内核路径调用kthread_stop,内核线程每次循环开始的时候,如果检查到KTHREAD_SHOULD_STOP标志置位,就会退出,然后调用do_exit完成退出操作。
上面讲解到很多函数也涉及到很多任务,下面总结一下:
- 涉及到的函数有:kthreadd, kthread,
kthread_run,kthread_create,wake_up_process,kthread_stop,kthread_should_stop kthreadd:为kthreadd内核线程执行函数,处理内核线程创建任务。kthread:每次kthreadd创建新的内核线程都会执行kthread,里面会涉及到睡眠和唤醒后执行线程执行函数操作。kthread_run:创建并唤醒一个内核线程kthread_create:创建一个内核线程,创建之后处于TASK_UNINTERRUPTIBLE状态wake_up_process:唤醒一个任务kthread_stop:停止一个内核线程kthread_should_stop:判断一个内核线程是否应该停止 - 涉及到的kthreadd内核线程,新创建的内核线程,发起创建内核线程请求的任务,他们直接通过完成量进行同步
- 睡眠唤醒流程:先设置进程状态为
TASK_UNINTERRUPTIBLE这样的状态,然后调度出去,唤醒的时候在调度回来
好了,下面给出精心制作的调用图示:

上面已经讲解完了,内核线程是如何被创建的,又是如何执行处理函数的,涉及到多个任务直接同步问题,看代码的时候需要多个窗口配合之看才行。
7.内核线程执行处理函数细节
内核线程执行到处理函数要从fork说起:
7.1 fork准备调度上下文
kernel_thread //kernel/fork.c
->struct kernel_clone_args args = {
.stack = (unsigned long)fn, //借用线程栈指针 指向内核线程执行函数
.stack_size = (unsigned long)arg //借用线程栈大小 指向内核线程执行函数传递的参数
};
->kernel_clone(&args)
->copy_process
->copy_thread (clone_flags, args->stack, args->stack_size, p, args->tls)
if (likely(!(p->flags & PF_KTHREAD))) {
...
} else { //处理内核线程创建
...
p->thread.cpu_context.x19 = stack_start; //内核线程执行函数赋值给调度上下文的 x19
p->thread.cpu_context.x20 = stk_sz; //内核线程执行函数传递的参数赋值给调度上下文的 x20
}
p->thread.cpu_context.pc = (unsigned long)ret_from_fork; //设置第一次被调度后执行的 函数
p->thread.cpu_context.sp = (unsigned long)childregs; // 设置第一次被调度后 内核栈
上面fork 对于创建内核线程已经注释的很清楚,这是为内核线程第一次被调度执行做准备。
7.2 使用调度上下文
当内核线程被唤醒,在合适的时机被调度时,会执行如下内核路径:
__schedule //kernel/sched/core.c
->context_switch
->switch_to
->__switch_to //arch/arm64/kernel/process.c
->cpu_switch_to
-> 进行处理器上下文切换,即切换调度上下文 arch/arm64/kernel/entry.S

会将内核线程的p->thread.cpu_context.pc恢复到pc,然后就执行了ret_from_fork:
arch/arm64/kernel/entry.S
951 /*
952 * This is how we return from a fork.
953 */
954 SYM_CODE_START(ret_from_fork)
955 bl schedule_tail
956 cbz x19, 1f // not a kernel thread
957 mov x0, x20
958 blr x19
959 1: get_current_task tsk
960 b ret_to_user
961 SYM_CODE_END(ret_from_fork)
首先调用schedule_tail对前一个进程进程收尾工作,然后就判断x19寄存器的值是否为0,其实有一个细节在copy_thread中首先就对p->thread.cpu_context做了清零操作
copy_thread
memset(&p->thread.cpu_context, 0, sizeof(struct cpu_context))
上面copy_thread中我们已经看到对p->thread.cpu_context.x19设置为了线程执行函数,调度的时候,设置进了x19中,接着ret_from_fork将 x20赋值到x0,就做了内核线程参数的传递动作,接着就执行958行跳转到了线程执行函数中执行了,于是新创建的内核线程才开始真正的欢乐执行。
8.内核线程上下文切换细节
现在来说下内核线程进行上下文切换时的技术细节:
8.1 关于mm_struct的借用
我们知道内核线程比较特殊没有用户地址空间的概念,共享内核地址空间,而mm_struct结构专门用来描述用户地址空间的,我们知道对于arm64架构来说,有两个页表基址寄存器ttbr0_el1和ttbr1_el1, ttbr0_el1用来存放用户地址空间的页表基地址,在每次调度上下文切换的时候从tsk->mm->pgd加载,ttbr1_el1是内核地址空间的页表基地址,内核初始化完成之后存放swapper_pg_dir的地址。
所以,当切换下一个任务为内核线程的时候不需要切换用户地址空间:
__schedule //kernel/sched/core.c
->context_switch
->if (!next->mm) { //是内核线程
next->active_mm = prev->active_mm; //下一个内核线程的active_mm指向 prev->active_mm
if (prev->mm) // from user 前一个任务是用户任务
mmgrab(prev->active_mm); //将前一个任务的 prev->active_mm引用计数加1 防止被释放
else //前一个任务是内核线程
prev->active_mm = NULL; //将前一个内核线程的 active_mm 情况,下一次再次切换的时候会赋值
} } else {
switch_mm_irqs_off(prev->active_mm, next->mm, next) //切换地址空间
}
内核线程的tsk->mm永远为空,因为它没有用户地址空间的概念,但是他在调度的时候需要借用前一个用户任务的active_mm赋值到自己的active_mm,为什么要这样做呢?
这个问题可能很多人都想搞明白,那就还从地址空间切换说起:我们知道对于用户任务来说(用户进程或者线程),他们的tsk->mm = tsk->active_mm,并且在fork的时候已经分配好mm_struct结构,而且申请好了私有的pgd页赋值到tsk->mm->pgd。如果是user1 -> user2这样的切换,因为是两个不同的用户进程,所以必须切换地址空间,但是如果是user1 -> kernel1 ->user1这样的情况会是怎样?首先我们知道的是:user1 -> kernel1的时候不需要切换地址空间,但是需要做kernel1->active_mm = user1->active_mm的处理,而当 kernel1 ->user1切换时,情况就不一样了,这个时候next->mm!= NULL, 所有会走下面的逻辑switch_mm_irqs_off(prev->active_mm, next->mm, next):
switch_mm_irqs_off
->switch_mm // arch/arm64/include/asm/mmu_context.h
->if (prev != next)
__switch_mm(next)
switch_mm中,prev=prev->active_mm 而next= next->mm,在我们上面分析的场景user1 -> kernel1 ->user1,则prev= kernel1->active_mm =user1->active_mm=user1->mm,而next= user1->mm,可以发现两者相等,所以这种情况下是不需要切换地址空间的。 以下场景都不会导致地址空间切换:user1 -> kernel1 -> kernel2 -> kernel3 ->user1 user1 -> kernel1 -> user1 -> kernel2 -> kernel3
下图给出了地址空间切换图示:

我们只关注内核线程的切换情况,从Ub->ka->kb->Ub切换过程中,都不需要切换地址空间。
8.2 内核线程虚拟地址转换情况
下面我们来看下,内核线程虚拟地址转换的情况,我们都知道,对于用户任务,调度时会切换地址空间,即是将tsk->mm->pgd放到ttbr0_el1(对于arm 64来说)中,我们访问用户虚拟地址的时候,mmu通过ttbr0_el1查询各级页表最终找到物理地址(当然mmu首先会从tlb中查询页表项查询不到才进行多级页表遍历),那么对于内核线程怎么办,它可没有tsk->mm结构,那么它是如何进程地址转换的呢?
答案就是:内核线程共享内核地址空间,也只能访问内核地址空间,使用swapper_pg_dir去查询页表就可以,而对于arm64来说swapper_pg_dir在内核初始化的时候被加载到ttbr1_le1中,一旦内核线程访问内核虚拟地址,则mmu就会从ttbr1_le1指向的页表基地址开始查询各级页表,进行正常的虚实地址转换。当然,上面是arm64这种架构的处理,它有两个页表基地址寄存器,其他很多处理器如x86, riscv处理器架构都只有一个页表基址寄存器,如x86的cr3,那么这个时候怎么办呢?答案是:使用内核线程借用的prev->active_mm来做,实际上前一个用户任务(记住:不一定是上一个,有可能上上个任务才是用户任务)的active_mm=mm,当切换到前一个用户任务的时候就会将tsk->mm->pgd放到cr3, 对于x86这样的只有一个页表基址寄存器的处理器架构来说,tsk->mm->pgd存放的是整个虚拟地址空间的页表基地址,在fork的时候会将主内核页表的pgd表项拷贝到tsk->mm->pgd对于表项中(有兴趣可以查看fork的copy_mm相关代码,对于arm64这样的架构没有做内核页表同步)。
9. 内核中创建内核线程用例
下面我们来看下,内核中创建内核线程为系统服务的用例,我们只提及不讲解具体的服务逻辑。
用例1:linux系统中,当内存不足时,会唤醒kswapd内核线程来进行异步内存回收,下面我们来看他的创建过程:
mm/vmscan.c
kswapd_init
->for_each_node_state(nid, N_MEMORY) //对于每个内存节点都创建一个kswapd内核线程
kswapd_run(nid);
->pgdat->kswapd = kthread_run(kswapd, pgdat, "kswapd%d", nid) //使用kthread_run结构创建并唤醒创建的内核线程 执行kswapd函数
用例2:Linux软中断是下半部的一种机制,一般对效率要求较高的场景会使用到,如网卡收发包,每当上半部执行完了会执行到软中断,软中断会抢占进程上下文执行,但是如果软中断处理太频繁,会导致高优先级的进程得不到执行,所以在软中断执行的时候会对执行次数和执行时间做限制,会将超过限制的软中断处理推到ksoftirqd来执行。
我们来看下ksoftirqd内核线程的创建:
kernel/softirq.c
static struct smp_hotplug_thread softirq_threads = {
.store = &ksoftirqd,
.thread_should_run = ksoftirqd_should_run,
.thread_fn = run_ksoftirqd,
.thread_comm = "ksoftirqd/%u",
};
spawn_ksoftirqd
->for_each_online_cpu(cpu) { //每个cpu创建一个ksoftirqd
__smpboot_create_thread(plug_thread, cpu)
->kthread_create_on_cpu
->kthread_create_on_node
->__kthread_create_on_node //创建内核线程
-> create->threadfn = threadfn; //填充内核线程创建信息 执行函数即为run_ksoftirqd
create->data = data;
list_add_tail(&create->list, &kthread_create_list) //添加到kthreadd的kthread_create_list链表中
wake_up_process(kthreadd_task) //唤醒kthreadd来创建内核线程
->kthread_bind(p, cpu) //内核线程绑定cpu
可以看到这里虽然没有使用kthread_run这样的api创建内核线程,但是还是和kthread_run实现一样将内核线程创建信息添加到kthread_create_list链表 然后唤醒kthreadd来创建内核线程,最后会绑定到对应的cpu上去。
10.实践环节
前面我们分析了内核线程的创建过程,也分析了很多的源代码,最后我们来实战一下,来使用内核的api来创建内核线程为我们服务(这里我们创建一个内核线程,然后每隔一秒打印一串字符 :I am kernel thread: 小写字母循环)。
内核模块代码:kthread_demo.c
#include <linux/module.h>
#include <linux/kernel.h>
#include <linux/init.h>
#include <linux/kthread.h>
#include <linux/delay.h>
static struct task_struct *tsk;
static int kthread_fn(void *data)
{
int i = 0;
do {
if (i ==24)
i = 0;
msleep(1000);
pr_info("I am kernel thread: %c!\n", 'a' + i++);
} while(!kthread_should_stop());
return 0;
}
static int __init kthread_demo_init(void)
{
#if 1
tsk = kthread_run(kthread_fn, NULL, "mykthread");
if (!tsk) {
pr_err("fail to create kthread\n");
return -1;
}
#else
tsk = kthread_create(kthread_fn, NULL, "mykthread");
if (!tsk) {
pr_err("fail to create kthread\n");
return -1;
}
wake_up_process(tsk);
#endif
pr_info("####### %s:%d ######\n", __func__, __LINE__);
return 0;
}
static void __exit kthread_demo_exit(void)
{
kthread_stop(tsk);
pr_info("####### %s:%d ######\n", __func__, __LINE__);
}
module_init(kthread_demo_init);
module_exit(kthread_demo_exit);
MODULE_LICENSE("GPL");
Makefile代码:
export ARCH=arm64
export CROSS_COMPILE=aarch64-linux-gnu-
KERNEL_DIR ?= ~/kernel/linux-5.11
obj-m := kthread_demo.o
modules:
$(MAKE) -C $(KERNEL_DIR) M=$(PWD) modules
clean:
$(MAKE) -C $(KERNEL_DIR) M=$(PWD) clean
install:
cp *.ko $(KERNEL_DIR)/kmodules
测试:
编译
$ make modules
拷贝到qemu共享目录下
$ make install
在qemu的共享目录下加载内核模块:
## insmod kthread_demo.ko
## [ 127.213718] I am kernel thread: a!
[ 128.236550] I am kernel thread: b!
[ 129.260426] I am kernel thread: c!
[ 130.285099] I am kernel thread: d!
[ 131.309761] I am kernel thread: e!
[ 132.332991] I am kernel thread: f!
[ 133.357061] I am kernel thread: g!
[ 134.380538] I am kernel thread: h!
[ 135.405403] I am kernel thread: i!
[ 136.429392] I am kernel thread: j!
[ 137.453583] I am kernel thread: k!
[ 138.477794] I am kernel thread: l!
[ 139.501392] I am kernel thread: m!
[ 140.524980] I am kernel thread: n!
[ 141.549121] I am kernel thread: o!
[ 142.573509] I am kernel thread: p!
查看我们创建的内核线程
## ps |grep mythread
1726 0 0:00 grep mythread