Swift Hook新思路--虚函数表
原文出处:Swift Hook新思路--虚函数表
摘要:业界对Swift 的 Hook 大多都需要依靠 OC 的消息转发特性来实现,本文从修改 Swift 的虚函数表的角度,介绍了一种新的 Hook 思路。并以此为主线,重点介绍 Swift 的详细结构以及应用。
1. 前言
由于历史包袱的原因,目前主流的大型APP基本都是以 Objective-C 为主要开发语言。
但是敏锐的同学应该能发现,从 Swift 的 ABI 稳定以后,各个大厂开始陆续加大对 Swift 的投入。
虽然在短期内 Swift 还难以取代 Objective-C,但是其与 Objective-C 并驾齐驱的趋势是越来越明显,从招聘的角度就即可管中窥豹。
在过去一年的招聘过程中我们总结发现,有相当数量的候选人只掌握 Swift 开发,对Objective-C 开发并不熟悉,而且这部分候选人大多数比较年轻。
另外,以 RealityKit 等新框架为例,其只支持 Swift 不支持 Objective-C。上述种种现象意味着随着时间的推移,如果项目不能很好的支持 Swift 开发,那么招聘成本以及应用创新等一系列问题将会凸显出来。
因此,58 同城在 2020 年 Q4 的时候在集团内发起了跨部门协同项目,从各个层面打造 Objective-C 与 Swift 的混编生态环境——项目代号 ”混天“。
一旦混编生态构建完善,那么很多问题将迎刃而解。
2. 原理简述
本文的技术方案仅针对通过虚函数表调用的函数进行 Hook,不涉及直接地址调用和objc_msgSend 的调用的情况。
另外需要注意的是,Swift Compiler 设置为 Optimize for speed(Release默认)则TypeContext的 VTable 的函数地址会清空。
设置为 Optimize for size 则 Swfit 可能会转变为直接地址调用。
以上两种配置都会造成方案失效。因此本文重点在介绍技术细节而非方案推广。

如果 Swift 通过虚函数表跳表的方式来实现方法调用,那么可以借助修改虚函数表来实现方法替换。即将特定虚函数表的函数地址修改为要替换的函数地址。但是由于虚函数表不包含地址与符号的映射,我们不能像 Objective-C 那样根据函数的名字获取到对应的函数地址,因此修改 Swift 的虚函数是依靠函数索引来实现的。
简单理解就是将虚函数表理解为数组,假设有一个 FuncTable[],我们修改函数地址只能通过索引值来实现,就像 FuncTable[index] = replaceIMP 。但是这也涉及到一个问题,在版本迭代过程中我们不能保证代码是一层不变的,因此这个版本的第 index 个函数可能是函数 A,下个版本可能第 index 个函数就变成了函数 B。显然这对函数的替换会产生重大影响。
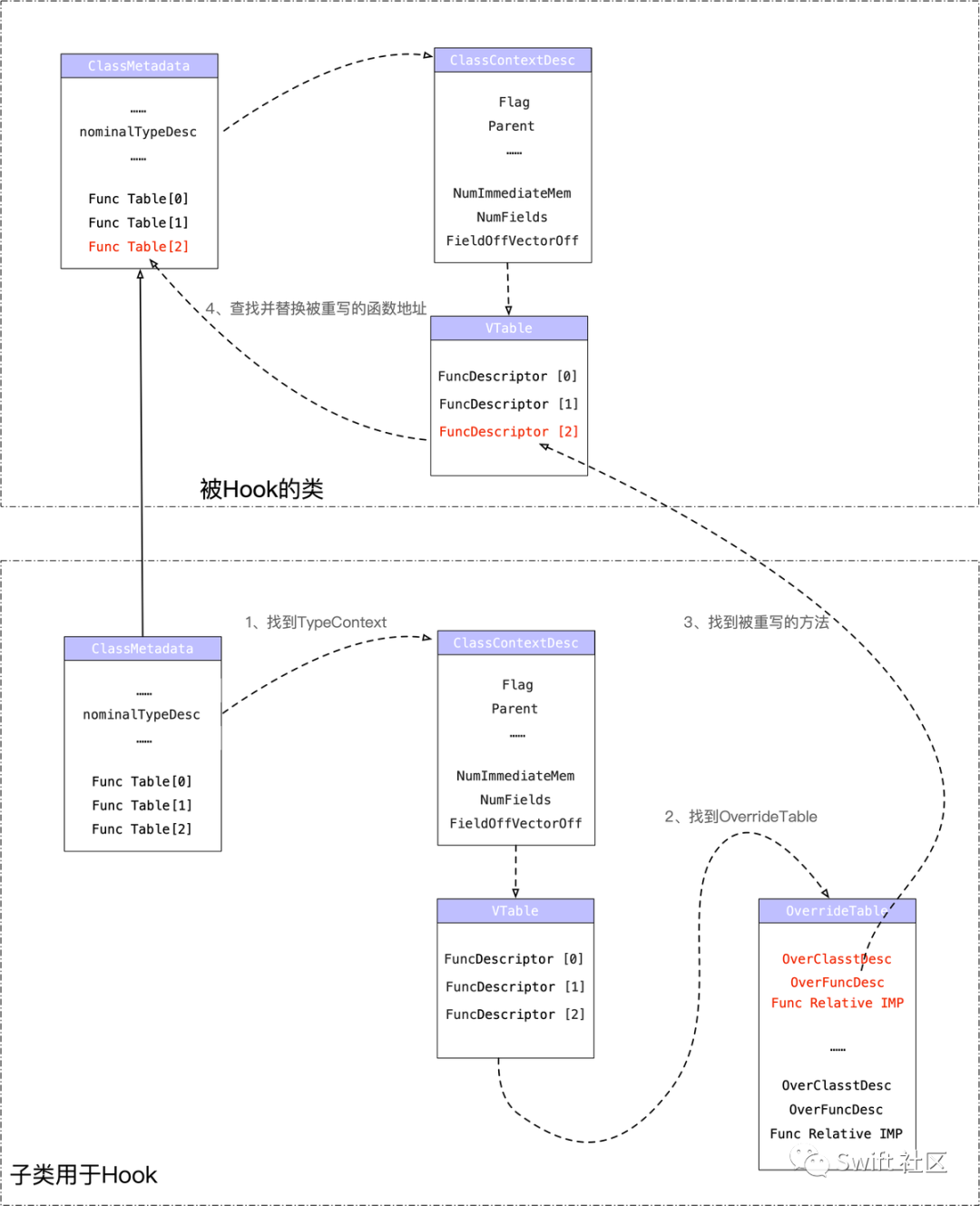
为此,我们通过 Swift 的 OverrideTable 来解决索引变更的问题。在 Swift 的OverrideTable中,每个节点都记录了当前这个函数重写了哪个类的哪个函数,以及重写后函数的函数指针。
因此只要我们能获取到 OverrideTable 也就意味着能获取被重写的函数指针 IMP0 以及重写后的函数指针 IMP1。只要在 FuncTable[]中找到 IMP0 并替换成 IMP1 即可完成方法替换。
接下来将详细介绍Swift的函数调用、TypeContext、Metadata、VTable、OverrideTable等细节,以及他们彼此之间有何种关联。为了方便阅读和理解,本文所有代码及运行结果,都是基于 arm64 架构
3. Swift 的函数调用
首先我们需要了解 Swift 的函数如何调用的。与 Objective-C 不同,Swift 的函数调用存在三种方式,分别是:基于 Objective-C 的消息机制、基于虚函数表的访问、以及直接地址调用。
3.1 Objective-C 的消息机制
首先我们需要了解在什么情况下 Swift 的函数调用是借助 Objective-C 的消息机制。如果方法通过 @objc dynamic 修饰,那么在编译后将通过 objc_msgSend 的来调用函数。
假设有如下代码
class MyTestClass :NSObject {
@objc dynamic func helloWorld() {
print("call helloWorld() in MyTestClass")
}
}
let myTest = MyTestClass.init()
myTest.helloWorld()
编译后其对应的汇编为
0x1042b8824 <+120>: bl 0x1042b9578 ; type metadata accessor for SwiftDemo.MyTestClass at <compiler-generated>
0x1042b8828 <+124>: mov x20, x0
0x1042b882c <+128>: bl 0x1042b8998 ; SwiftDemo.MyTestClass.__allocating_init() -> SwiftDemo.MyTestClass at ViewController.swift:22
0x1042b8830 <+132>: stur x0, [x29, #-0x30]
0x1042b8834 <+136>: adrp x8, 13
0x1042b8838 <+140>: ldr x9, [x8, #0x320]
0x1042b883c <+144>: stur x0, [x29, #-0x58]
0x1042b8840 <+148>: mov x1, x9
0x1042b8844 <+152>: str x8, [sp, #0x60]
-> 0x1042b8848 <+156>: bl 0x1042bce88 ; symbol stub for: objc_msgSend
0x1042b884c <+160>: mov w11, #0x1
0x1042b8850 <+164>: mov x0, x11
0x1042b8854 <+168>: ldur x1, [x29, #-0x48]
0x1042b8858 <+172>: bl 0x1042bcd5c ; symbol stub for:
从上面的汇编代码中我们很容易看出调用了地址为0x1042bce88的objc_msgSend 函数。
3.2 虚函数表的访问
虚函数表的访问也是动态调用的一种形式,只不过是通过访问虚函数表的方式进行调用。
假设还是上述代码,我们将 @objc dynamic 去掉之后,并且不再继承自 NSObject。
class MyTestClass {
func helloWorld() {
print("call helloWorld() in MyTestClass")
}
}
let myTest = MyTestClass.init()
myTest.helloWorld()
汇编代码变成了下面这样👇
0x1026207ec <+120>: bl 0x102621548 ; type metadata accessor for SwiftDemo.MyTestClass at <compiler-generated>
0x1026207f0 <+124>: mov x20, x0
0x1026207f4 <+128>: bl 0x102620984 ; SwiftDemo.MyTestClass.__allocating_init() -> SwiftDemo.MyTestClass at ViewController.swift:22
0x1026207f8 <+132>: stur x0, [x29, #-0x30]
0x1026207fc <+136>: ldr x8, [x0]
0x102620800 <+140>: adrp x9, 8
0x102620804 <+144>: ldr x9, [x9, #0x40]
0x102620808 <+148>: ldr x10, [x9]
0x10262080c <+152>: and x8, x8, x10
0x102620810 <+156>: ldr x8, [x8, #0x50]
0x102620814 <+160>: mov x20, x0
0x102620818 <+164>: stur x0, [x29, #-0x58]
0x10262081c <+168>: str x9, [sp, #0x60]
-> 0x102620820 <+172>: blr x8
0x102620824 <+176>: mov w11, #0x1
0x102620828 <+180>: mov x0, x11
从上面汇编代码可以看出,经过编译后最终是通过 blr 指令调用了 x8 寄存器中存储的函数。至于 x8 寄存器中的数据从哪里来的,留到后面的章节阐述。
3.3 直接地址调用
假设还是上述代码,我们再将 Build Setting 中 Swift Compiler - Code Generaation -> Optimization Level 修改为 Optimize for Size[-Osize],汇编代码变成了下面这样👇
0x1048c2114 <+40>: bl 0x1048c24b8 ; type metadata accessor for SwiftDemo.MyTestClass at <compiler-generated>
0x1048c2118 <+44>: add x1, sp, #0x10 ; =0x10
0x1048c211c <+48>: bl 0x1048c5174 ; symbol stub for: swift_initStackObject
-> 0x1048c2120 <+52>: bl 0x1048c2388 ; SwiftDemo.MyTestClass.helloWorld() -> () at ViewController.swift:23
0x1048c2124 <+56>: adr x0, #0xc70c ; demangling cache variable for type metadata for Swift._ContiguousArrayStorage<Any>
这是大家就会发现bl 指令后跟着的是一个常量地址,并且是 SwiftDemo.MyTestClass.helloWorld() 的函数地址。
4. 思考
既然基于虚函数表的派发形式也是一种动态调用,那么是不是以为着只要我们修改了虚函数表中的函数地址,就实现了函数的替换?
5. 基于 TypeContext 的方法交换
在往期文章《从 Mach-O 角度谈谈 Swift 和 OC 的存储差异》我们可以了解到在Mach-O 文件中,可以通过 __swift5_types查找到每个 Class 的ClassContextDescriptor,并且可以通过 ClassContextDescriptor 找到当前类对应的虚函数表,并动态调用表中的函数。
注意:(在 Swift 中,Class/Struct/Enum 统称为 Type,为了方便起见,我们在文中提到的TypeContext 和 ClassContextDescriptor 都指的是 ClassContextDescriptor)。
首先我们来回顾下 Swift 的类的结构描述,结构体 ClassContextDescriptor 是 Swift 类在Section64(__TEXT,__const) 中的存储结构。
struct ClassContextDescriptor{
uint32_t Flag;
uint32_t Parent;
int32_t Name;
int32_t AccessFunction;
int32_t FieldDescriptor;
int32_t SuperclassType;
uint32_t MetadataNegativeSizeInWords;
uint32_t MetadataPositiveSizeInWords;
uint32_t NumImmediateMembers;
uint32_t NumFields;
uint32_t FieldOffsetVectorOffset;
<泛型签名> //字节数与泛型的参数和约束数量有关
<MaybeAddResilientSuperclass>//有则添加4字节
<MaybeAddMetadataInitialization>//有则添加4*3字节
VTableList[]//先用4字节存储offset/pointerSize,再用4字节描述数量,随后N个4+4字节描述函数类型及函数地址。
OverrideTableList[]//先用4字节描述数量,随后N个4+4+4字节描述当前被重写的类、被重写的函数描述、当前重写函数地址。
}
从上述结构可以看出,ClassContextDescriptor 的长度是不固定的,不同的类 ClassContextDescriptor 的长度可能不同。那么如何才能知道当前这个类是不是泛型?以及是否有 ResilientSuperclass、MetadataInitialization 特征?其实在前一篇文章《从Mach-O 角度谈谈 Swift 和 OC 的存储差异》中已经做了说明,我们可以通过 Flag 的标记位来获取相关信息。
例如,如果 Flag 的 generic 标记位为 1,则说明是泛型。
| TypeFlag(16bit) | version(8bit) | generic(1bit) | unique(1bit) | unknow (1bi) | Kind(5bit) |
//判断泛型
(Flag & 0x80) == 0x80
那么泛型签名到底能占多少字节呢?Swift 的 GenMeta.cpp 文件中对泛型的存储做了解释,整理总结如下:
假设有泛型有paramsCount个参数,有requeireCount个约束
/**
16B = 4B + 4B + 2B + 2B + 2B + 2B
addMetadataInstantiationCache -> 4B
addMetadataInstantiationPattern -> 4B
GenericParamCount -> 2B
GenericRequirementCount -> 2B
GenericKeyArgumentCount -> 2B
GenericExtraArgumentCount -> 2B
*/
short pandding = (unsigned)-paramsCount & 3;
泛型签名字节数 = (16 + paramsCount + pandding + 3 * 4 * (requeireCount) + 4);
因此只要明确了 Flag 各个标记位的含义以及泛型的存储长度规律,那么就能计算出虚函数表 VTable 的位置以及各个函数的字节位置。
了解了泛型的布局以及 VTable 的位置,是不是就意味着能实现函数指针的修改了呢?答案当然是否定的,因为 VTable 存储在 __TEXT 段,__TEXT 是只读段,我们没办法直接进行修改。不过最终我们通过 remap 的方式修改代码段,将 VTable 中的函数地址进行了修改,然而发现在运行时函数并没有被替换为我们修改的函数。那到底是怎么一回事呢?
6. 基于 Metadata的方法交换
上述实验的失败当然是我们的不严谨导致的。在项目一开始我们先研究的是类型存储描述 TypeContext,主要是类的存储描述 ClassContextDescriptor。在找到 VTable 后我们想当然的认为运行时 Swift 是通过访问 ClassContextDescriptor 中的 VTable 进行函数调用的。但是事实并不是这样。
7.VTable 函数调用
接下来我们将回答下 Swift的函数调用 章节中提的问题,x8 寄存器的函数地址是从哪里来的。还是前文中的 Demo,我们在helloWorld() 函数调用前打断点
let myTest = MyTestClass.init()
-> myTest.helloWorld()
断点停留在 0x100230ab0 处👇
0x100230aac <+132>: stur x0, [x29, #-0x30]
-> 0x100230ab0 <+136>: ldr x8, [x0]
0x100230ab4 <+140>: ldr x8, [x8, #0x50]
0x100230ab8 <+144>: mov x20, x0
0x100230abc <+148>: str x0, [sp, #0x58]
0x100230ac0 <+152>: blr x8
此时 x0 寄存器中存储的是 myTest 的地址 x0 = 0x0000000280d08ef0,ldr x8, [x0] 则是将0x280d08ef0 处存储的数据放入 x8(注意,这里是只将 myTest 存入 x8,而不是将 0x280d08ef0 存入x8)。单步执行后,通过 *re read 查看各个寄存器的数据后会发现 x8 存储的是 type metadata 的地址,而不是 TypeContext 的地址。
x0 = 0x0000000280d08ef0
x1 = 0x0000000280d00234
x2 = 0x0000000000000000
x3 = 0x00000000000008fd
x4 = 0x0000000000000010
x5 = 0x000000016fbd188f
x6 = 0x00000002801645d0
x7 = 0x0000000000000000
x8 = 0x000000010023e708 type metadata for SwiftDemo.MyTestClass
x9 = 0x0000000000000003
x10= 0x0000000280d08ef0
x11= 0x0000000079c00000
经过上步单步执行后,当前程序要做的是 ldr x8, [x8, #0x50],即将 type metadata + 0x50 处的数据存储到x8。这一步就是跳表,也就是说经过这一步后,x8 寄存器中存储的就是 helloWorld() 的地址。
0x100230aac <+132>: stur x0, [x29, #-0x30]
0x100230ab0 <+136>: ldr x8, [x0]
-> 0x100230ab4 <+140>: ldr x8, [x8, #0x50]
0x100230ab8 <+144>: mov x20, x0
0x100230abc <+148>: str x0, [sp, #0x58]
0x100230ac0 <+152>: blr x8
那是否真的是这样呢?ldr x8, [x8, #0x50] 执行后,我们再次查看 x8,看看寄存器中是否为函数地址👇
x0 = 0x0000000280d08ef0
x1 = 0x0000000280d00234
x2 = 0x0000000000000000
x3 = 0x00000000000008fd
x4 = 0x0000000000000010
x5 = 0x000000016fbd188f
x6 = 0x00000002801645d0
x7 = 0x0000000000000000
x8 = 0x0000000100231090 SwiftDemo`SwiftDemo.MyTestClass.helloWorld() -> () at ViewController.swift:23
x9 = 0x0000000000000003
结果表明 x8 存储的确实是 helloWorld() 的函数地址。上述实验表明经过跳转0x50 位置后,程序找到了 helloWorld() 函数地址。类的 Metadata 位于__DATA 段,是可读写的。其结构如下:
struct SwiftClass {
NSInteger kind;
id superclass;
NSInteger reserveword1;
NSInteger reserveword2;
NSUInteger rodataPointer;
UInt32 classFlags;
UInt32 instanceAddressPoint;
UInt32 instanceSize;
UInt16 instanceAlignmentMask;
UInt16 runtimeReservedField;
UInt32 classObjectSize;
UInt32 classObjectAddressPoint;
NSInteger nominalTypeDescriptor;
NSInteger ivarDestroyer;
//func[0]
//func[1]
//func[2]
//func[3]
//func[4]
//func[5]
//func[6]
....
};
上面的代码在经过0x50 字节的偏移后正好位于 func[0] 的位置。因此要想动态修改函数需要修改Metadata中的数据。
经过试验后发现修改后函数确实是在运行后发生了改变。但是这并没有结束,因为虚函数表与消息发送有所不同,虚函数表中并没有任何函数名和函数地址的映射,我们只能通过偏移来修改函数地址。
比如,我想修改第1个函数,那么我要找到 Meatadata,并修改 0x50 处的 8 字节数据。同理,想要修改第 2 个函数,那么我要修改 0x58 处的 8 字节数据。这就带来一个问题,一旦函数数量或者顺序发生了变更,那么都需要重新进行修正偏移索引。
举例说明下,假设当前 1.0 版本的代码为
class MyTestClass {
func helloWorld() {
print("call helloWorld() in MyTestClass")
}
}
此时我们对 0x50 处的函数指针进行了修改。当 2.0 版本变更为如下代码时,此时我们的偏移应该修改为 0x58,否则我们的函数替换就发生了错误。
class MyTestClass {
func sayhi() {
print("call sayhi() in MyTestClass")
}
func helloWorld() {
print("call helloWorld() in MyTestClass")
}
}
为了解决虚函数变更的问题,我们需要了解下 TypeContext 与 Metadata 的关系。
8. TypeContext 与 Metadata 的关系
Metadata 结构中的 nominalTypeDescriptor 指向了 TypeContext,也就是说当我们获取到 Metadata 地址后,偏移 0x40 字节就能获取到当前这个类对应的 TypeContext地址。那么如何通过 TypeContext 找到 Metadata 呢?
我们还是看刚才的那个 Demo,此时我们将断点打到 init() 函数上,我们想了解下 MyTestClass 的 Metadata 到底是哪里来的。
-> let myTest = MyTestClass.init()
myTest.helloWorld()
此时展开为汇编我们会发现,程序准备调用一个函数。
-> 0x1040f0aa0 <+120>: bl 0x1040f16a8 ; type metadata accessor for SwiftDemo.MyTestClass at <compiler-generated>
0x1040f0aa4 <+124>: mov x20, x0
0x1040f0aa8 <+128>: bl 0x1040f0c18 ; SwiftDemo.MyTestClass.__allocating_init() -> SwiftDemo.MyTestClass at ViewController.swift:22
在执行 bl 0x1040f16a8 指令之前,x0 寄存器为 0。
x0 = 0x0000000000000000
此时通过 si 单步调试就会发现跳转到了函数 0x1040f16a8 处,其函数指令较少,如下所示👇
SwiftDemo`type metadata accessor for MyTestClass:
-> 0x1040f16a8 <+0>: stp x29, x30, [sp, #-0x10]!
0x1040f16ac <+4>: adrp x8, 13
0x1040f16b0 <+8>: add x8, x8, #0x6f8 ; =0x6f8
0x1040f16b4 <+12>: add x8, x8, #0x10 ; =0x10
0x1040f16b8 <+16>: mov x0, x8
0x1040f16bc <+20>: bl 0x1040f4e68 ; symbol stub for: objc_opt_self
0x1040f16c0 <+24>: mov x8, #0x0
0x1040f16c4 <+28>: mov x1, x8
0x1040f16c8 <+32>: ldp x29, x30, [sp], #0x10
0x1040f16cc <+36>: ret
在执行 0x1040f16a8 函数执行完后,x0 寄存器就存储了 MyTestClass 的 Metadata 地址。
x0 = 0x00000001047e6708 type metadata for SwiftDemo.MyTestClass
那么这个被标记为 type metadata accessor for SwiftDemo.MyTestClass at
在上文介绍的 struct ClassContextDescriptor 貌似有个成员是 AccessFunction,那这个ClassContextDescriptor 中的 AccessFunction 是不是 Metadata 的访问函数呢?这个其实很容易验证。我们再次运行Demo,此时metadata accessor 为 0x1047d96a8,继续执行后Metadata地址为 0x1047e6708。
x0 = 0x00000001047e6708 type metadata for SwiftDemo.MyTestClass
查看 0x1047e6708,继续偏移 0x40 字节后可以得到 Metadata 结构中的 nominalTypeDescriptor 地址 0x1047e6708 + 0x40 = 0x1047e6748。
查看 0x1047e6748 存储的数据为 0x1047df4a0。
(lldb) x 0x1047e6748
0x1047e6748: a0 f4 7d 04 01 00 00 00 00 00 00 00 00 00 00 00 ..}.............
0x1047e6758: 90 90 7d 04 01 00 00 00 18 8c 7d 04 01 00 00 00 ..}.......}.....
ClassContextDescriptor 中的 AccessFunction 在第 12 字节处,因此对 0x1047df4a0 + 12 可知 AccessFunction 的位置为 0x1047df4ac。继续查看 0x1047df4ac 存储的数据为
(lldb) x 0x1047df4ac
0x1047df4ac: fc a1 ff ff 70 04 00 00 00 00 00 00 02 00 00 00 ....p...........
0x1047df4bc: 0c 00 00 00 02 00 00 00 00 00 00 00 0a 00 00 00 ................
由于在 ClassContextDescriptor 中,AccessFunction 为相对地址,因此我们做一次地址计算 0x1047df4ac + 0xffffa1fc - 0x10000000 = 0x1047d96a8,与 metadata accessor 0x1047d96a8 相同,这就说明 TypeContext 是通过 AccessFunction 来获取对应的Metadata的地址的。
当然,实际上也会有例外,有时编译器会直接使用缓存的 cache Metadata 的地址,而不再通过 AccessFunction 来获取类的 Metadata。
9. 基于 TypeContext 和 Metadata 的方法交换
在了解了 TypeContext 和 Metadata 的关系后,我们就能做一些设想了。在Metadata中虽然存储了函数的地址,但是我们并不知道函数的类型。这里的函数类型指的是函数是普通函数、初始化函数、getter、setter 等。
在 TypeContext 的 VTable 中,method 存储一共是 8 字节,第一个4字节存储的函数的 Flag,第二个4字节存储的函数的相对地址。
struct SwiftMethod {
uint32_t Flag;
uint32_t Offset;
};
通过 Flag 我们很容易知道是否是动态,是否是实例方法,以及函数类型 Kind。
| ExtraDiscriminator(16bit) |... | Dynamic(1bit) | instanceMethod(1bit) | Kind(4bit) |
Kind 枚举如下👇
typedef NS_ENUM(NSInteger, SwiftMethodKind) {
SwiftMethodKindMethod = 0, // method
SwiftMethodKindInit = 1, //init
SwiftMethodKindGetter = 2, // get
SwiftMethodKindSetter = 3, // set
SwiftMethodKindModify = 4, // modify
SwiftMethodKindRead = 5, // read
};
从 Swift 的源码中可以很明显的看到,类重写的函数是单独存储的,也就是有单独的OverrideTable。并且 OverrideTable 是存储在VTable 之后。与 VTable 中的 method 结构不同,OverrideTable 中的函数需要 3 个 4 字节描述:
struct SwiftOverrideMethod {
uint32_t OverrideClass;//记录是重写哪个类的函数,指向TypeContext
uint32_t OverrideMethod;//记录重写哪个函数,指向SwiftMethod
uint32_t Method;//函数相对地址
};
也就是说 SwiftOverrideMethod 中能够包含两个函数的绑定关系,这种关系与函数的编译顺序和数量无关。
如果 Method 记录用于 Hook 的函数地址,OverrideMethod 作为被Hook的函数,那是不是就意味着无论如何改变虚函数表的顺序及数量,只要 Swift 还是通过跳表的方式进行函数调用,那么我们就无需关注函数变化了。
为了验证可行性,我们写 Demo 测试一下:
class MyTestClass {
func helloWorld() {
print("call helloWorld() in MyTestClass")
}
}//作为被Hook类及函数
<--------------------------------------------------->
class HookTestClass: MyTestClass {
override func helloWorld() {
print("\n********** call helloWorld() in HookTestClass **********")
super.helloWorld()
print("********** call helloWorld() in HookTestClass end **********\n")
}
}//通过继承和重写的方式进行Hook
<--------------------------------------------------->
let myTest = MyTestClass.init()
myTest.helloWorld()
//do hook
print("\n------ replace MyTestClass.helloWorld() with HookTestClass.helloWorld() -------\n")
WBOCTest.replace(HookTestClass.self);
//hook 生效
myTest.helloWorld()
运行后,可以看出 helloWorld() 已经被替换成功👇
2021-03-09 17:25:36.321318+0800 SwiftDemo[59714:5168073] _mh_execute_header = 4368482304
call helloWorld() in MyTestClass
------ replace MyTestClass.helloWorld() with HookTestClass.helloWorld() -------
********** call helloWorld() in HookTestClass **********
call helloWorld() in MyTestClass
********** call helloWorld() in HookTestClass end **********
10. 总结
本文通过介绍 Swift 的虚函数表 Hook 思路,介绍了 Swift Mach-O 的存储结构以及运行时的一些调试技巧。Swift 的 Hook 方案一直是从 Objective-C 转向 Swift 开发的同学比较感兴趣的事情。我们想通过本文向大家介绍关于 Swift更深层的一些内容,至于方案本身也许并不是最重要的,重要的是我们希望是否能够从中 Swift 的二进制中找到更多的应用场景。比如,Swift的调用并不会存储到 classref 中,那如何通过静态扫描知道哪些 Swift 的类或 Struct 被调用了?其实解决方案也是隐含在本文中。